UTN y UCC desarrollan con éxito primera clase binacional en Bases de Datos

Noticias Sede Guanacaste
Creado: 09-04-2026 08:32:22

 

Colaboró con la información:

Cassius Daniel Bastos Luna, Director de la Carrera Tecnologías de Información

 

La Universidad Técnica Nacional (UTN), de Costa Rica, y la Universidad Cooperativa de Colombia (UCC) llevaron a cabo con gran éxito su primera clase binacional en el área de Bases de Datos, como parte del curso Fundamentos de Bases de Datos de la carrera de Carrera Tecnologías de Información, marcando un importante avance en la internacionalización de la educación superior.

La iniciativa fue el resultado de un proceso de planificación conjunta entre los equipos docentes de ambas universidades, que permitió integrar a estudiantes de los dos países en una experiencia académica innovadora y colaborativa.

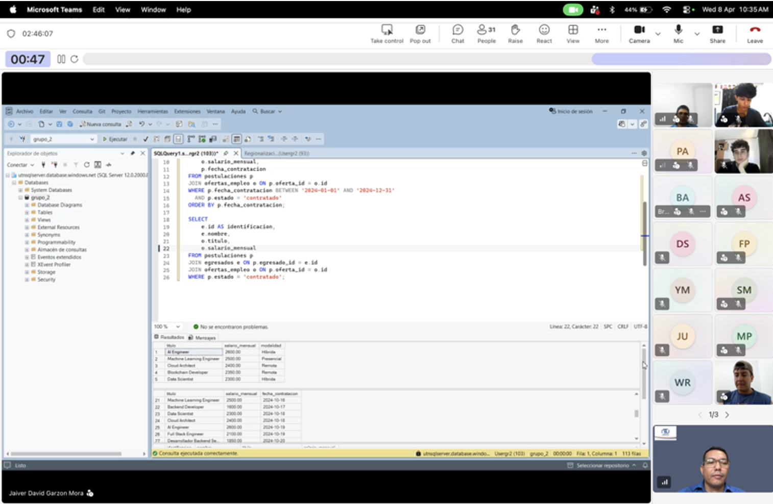
Durante una sesión remota de tres horas, participaron 40 estudiantes organizados en 10 equipos mixtos, conformados por integrantes de Costa Rica y Colombia. En este espacio, los grupos trabajaron en la resolución de consultas SQL utilizando datos reales relacionados con indicadores de empleabilidad en Tecnologías de la Información.

Para el desarrollo de la actividad, se empleó un entorno profesional basado en Azure SQL Database, con un pool de 10 bases de datos, lo que permitió a los estudiantes aplicar conocimientos técnicos en un contexto cercano a la realidad laboral. Entre los contenidos abordados se incluyeron herramientas del lenguaje Transact-SQL, como INNER JOIN, GROUP BY, HAVING y ORDER BY.

La actividad fue liderada por los docentes Franklin Chávez, de la UTN, y Julián Ariztizabal, de la UCC, quienes impulsaron esta propuesta con el objetivo de fortalecer la colaboración académica internacional y enriquecer la formación de futuras profesionales y profesionales en el área de Tecnologías de la Información.

Asimismo, se contó con el apoyo del director de carrera, Cassius Bastos, quien facilitó los recursos necesarios y respaldó la iniciativa desde sus primeras etapas.

Más allá del aprendizaje técnico, la experiencia permitió a las y los estudiantes intercambiar perspectivas sobre las realidades laborales en ambos países, promoviendo el trabajo en equipo, la comunicación intercultural y el compañerismo. La valoración por parte de las personas participantes fue altamente positiva, destacando el interés en que este tipo de actividades continúe desarrollándose.

Esta primera clase binacional representa el inicio de una serie de acciones conjuntas orientadas a fortalecer la integración regional en la educación superior, demostrando que la colaboración internacional es una vía efectiva para potenciar la calidad académica y la formación integral del estudiantado.

La UTN felicita a las y los estudiantes participantes y reconoce el compromiso del cuerpo docente que hizo posible esta valiosa experiencia.